20.09.2025
0
Идемпотентность в Ansible — это принцип, согласно которому выполнение плейбука (или задачи) несколько раз не приведет к изменениям в системе, если система уже находится в нужном состоянии. То есть, если состояние системы после первого применения
20.09.2025
0
AWS CloudFormation — это сервис от Amazon Web Services, который позволяет управлять инфраструктурой как кодом (IaC). С помощью CloudFormation можно создавать, обновлять и удалять облачные ресурсы AWS, используя шаблоны, написанные на языке JSON или
20.09.2025
0
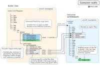
Kubernetes предлагает разные возможности, которые можно использовать для повышения степени защищенности кластера. Одной из таких возможностей является Security Context.
15.09.2025
0
Образы (Images) Docker – это упакованные файлы и зависимости для запуска контейнера. Образ может быть полноценным, похожим на ОС, или минимальным (distroless).
13.09.2025
0
В Linux права доступа к файлам и папкам регулируются с помощью команд chmod и chown.
11.09.2025
0
Практика по Docker: остановка и перезапуск контейнеризированного приложения с сохранением данных. Задумывались, куда пропали записи вашей БД после выполнения docker compose down? Если да, этот челлендж для вас.
08.09.2025
0
После двух лет разработки вышел Debian 13 "Trixie", обновления будут выпускаться 5 лет. Система поддерживает 8 архитектур, включая amd64, arm64 и RISC-V.
08.09.2025
0
Раньше в Linux использовался SysVinit: скрипты запускались последовательно, зависшие службы нельзя было нормально отследить, логов в едином месте не было. Systemd появился в 2010-м и решил все эти проблемы. Сегодня он используется почти во всех
08.09.2025
0
Нет, нельзя изменить DNS у уже запущенного контейнера напрямую через CLI. Но есть обходные способы!
08.09.2025
0
Основные: - A — IP-адрес (IPv4); - AAAA — IP-адрес (IPv6); - CNAME — псевдоним (редирект на другой домен); - MX — почтовый сервер; - TXT — текстовая информация (часто SPF, DKIM); - NS — сервера имен; - SRV — служебные записи для сервисов.
